一、AD绘制3D封装库成品图

二、Altium Designer Summer 09快捷键
| J+C | 定位到指定的元件。在弹出的对话框内输入该元件编号 |
| Esc | 从当前处理中退出 |
| 鼠标滚轮 | PCB板放大/缩小 |
| V+B | 翻转到PCB板背面 |
| Shift+右键 | 开启3D旋转运动球体 |
| 2 | 从3D切换到2D,采用最近使用过的2D查看配置 |
| 3 | 从2D切换到3D,采用最近使用过的3D查看配置 |
一、打开PCB工程(.PrJPcb后缀文件)。

二、单击.PcbDoc文件,按快捷键“3” 切换 3D视图,“Shift+右键”调整至合适角度。

三、导出 原理图 BOM:菜单栏“Reports”→选择“Bill of Materials”→左下角“Export...”→保存,之后就可以对照BOM表选取对应元器件3D模型。

四、 下载 元器件3D模型。
下载网址:https://www.3dcontentcentral.cn/
输入需要下载的元器件名称或者封装名称

点击对应 3D模型

下载STEP格式的3D模型
1.格式栏下拉选项中选择STEP (*.step)→2.取消“Zip压缩”→3.“下载”→4.点击弹出 链接 →5.下载完成保存位置

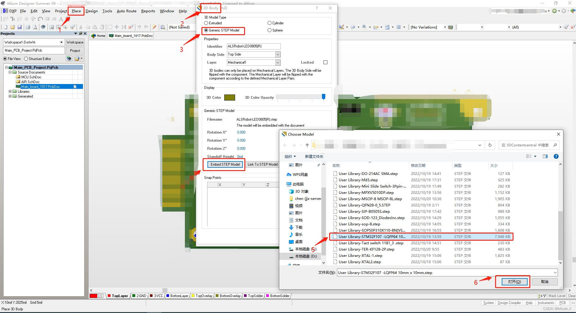
五、添加元器件3D模型。
回到AD,1. 菜单栏 选择“Place”→2.下拉列表中选择“3D Body”→3.点击选择“Generic STEP Model(通用STEP模型)”→4.点击“Embed STEP Model(嵌入STEP模型)”→5.选择元器件对应模型→6.打开→OK

六、摆放元器件3D模型。
根据BOM表元器件位置,摆放到PCB板对应位置


如何调整位置?鼠标左键双击3D模型后会弹出一个窗口菜单,在菜单里调整X、Y、Z以及高度参数

七、保存、退出软件。
免责声明:本文系网络转载或改编,未找到原创作者,版权归原作者所有。如涉及版权,请联系删