Altium Designer6.9是Protel的升级版,个人觉得也是PCB设计的经典软件中的经典款,许多升级版的内容初学者完全接触不到,所以以6.9版入门PCB设计是最适合不过的。
为了画PCB方便,我们先进行集成库的制作,库建的好,将为我们设计PCB节省大量时间。除了常用的电阻电容之类的元器件,其余建议自己画外观和封装。下面开始集成库的制作。
一.集成库制作
1.创建集成库工程

File -> New -> Project ->Integrated Library,另存为MyIntLib.LibPkg(选中该工程,右键->另存为)。
2.制作原理图库(以一位数码管为例)

选中该工程,右键添加原理图库到该集成库工程,另存为MySchLib.SchLib.。

系统右下角灰色地带有个SCH,单击左键->单击左键勾选SCH Library,并将出现的SCH Library矩形框移动到自己满意的位置。

双击SCH Library中的Component,弹出如图所示对话框,输入指定内容。(往原理图库中添加元件,请在SCH Library -> Add)。

画出如图所示图形,该一位共阳数码管为5101,其余数码管请查看对应芯片手册以保持引脚编号正确。为了画出g下那一横,需要将线条每次移动距离缩小到5mil。

原理图空白处单击右键,选中 Document Options,将Snap改为5,这样每次移动间距将变为5mil(默认10mil)。
3.制作PCB库
选中该工程,右键添加PCB库到该集成库工程,另存为MyPcbLib.PcbLib.。

双击PCB Library中的Component,弹出如图所示对话框,输入指定内容。

画出如图所示图形。(拉出焊盘,按下Tab键可以修改该焊盘属性,Tab键很重要。画线时同时按Shift+空格,可以切换直线为弧线。)画完保存。
4.给原理图添加封装模型

打开原理图库,SCH Library左下角Model添加Footprint模型。

Name中浏览库,找到刚建的MyPcbLib(找不到可以点Find,查找路径),选中Display封装,点击确认,如下图。

编译集成库,完成集成库制作。

二.PCB设计
1.新建PCB工程,添加原理图与PCB文件
2.绘制原理图
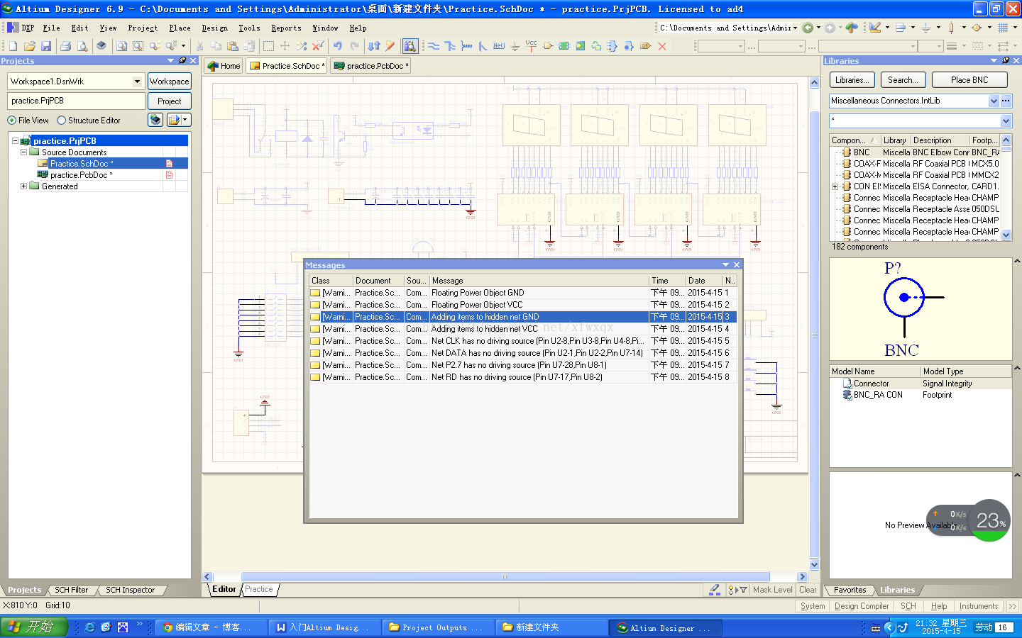
3.进行电气规则检查,输出信息在右下角灰色System中的Message中。若出现下面问题:
Net ... has no diving source.可以Place->Directives->No ERC到制定网络中。

有时我们调用的某个器件原理图中隐藏了VCC和GND,需要我们找出该器件,双击该器件勾选左下角:Show All Pins On Sheet。

4.绘制PCB
规划边界,裁剪板子。Design -> Board Shape -> Redefine Board Shape。
加载网络表。切换原理图编辑环境,Design -> Update PCB Document ...
若遇到封装问题,可以Tools -> Footprint Manager 批量修改封装。
三.常用快捷键
a) Shift + S 单层显示
b) Ctrl + Shift+ 滚轮 切换层(走线时将自动放置焊盘,并切换层)
c) Ctrl + 滚轮 放大缩小
d) Shift+ 滚轮 水平移动
e) Shift+ H 开启或关闭参数显示
f) V + B 翻转板子
g) 选中元件+L 放置元件到反面
免责声明:本文系网络转载或改编,未找到原创作者,版权归原作者所有。如涉及版权,请联系删