许可优化
许可优化
产品
产品
解决方案
解决方案
服务支持
服务支持
关于
关于
软件库
当前位置:服务支持 >  软件文章 >  LabVIEW调用Python、Matlab与C/C++混合编程方法

LabVIEW调用Python、Matlab与C/C++混合编程方法

阅读数 9
点赞 0
article_banner

LabVIEW使用 Python   MathWorks® MATLAB®软件和C/C++

LabVIEW与其他编程语言的集成对于构建测试系统的工程师来说是一项非常实用的功能。将Python、MathWorksMATLAB软件、C/C++和.NET等编程语言与LabVIEW的图形化数据流相结合,能够集各语言之所长,在更短的时间内构建 灵活的  测试系统。

从LabVIEW调用Python脚本

过去数年,Python的应用日益普及且不断扩展,为各种应用提供了数十万个现成的代码库。将Python集成到LabVIEW中,即可将Python灵活的脚本功能与LabVIEW的系统设计工具相结合。

通过Python节点,用户可在LabVIEW的程序框图中本地调用Python脚本。这使得两种编程语言之间能够以低延迟实现互操作。

在Python节点中,可以在调用函数时指定使用的版本和Python路径,从而能够访问安装在自定义目录中的Python。这意味着能够使用多个Python节点来打开基于不同版本的多个会话或打开存储在自定义目录中的可执行文件。

LabVIEW2022 Q3新增了对将Python类对象作为参数进行传递的支持。Python节点上的引用句柄输出表示一个Python类对象,可以将其作为输入传递给另一个Python节点,从而对类对象进行操作。

LabVIEW2023 Q1新增功能用于通过 Anaconda 和Venv调用Python虚拟环境。

为改进Python与LabVIEW之间的互操作性,NI一直持续投资,并计划在2023年及未来不断进行更新。

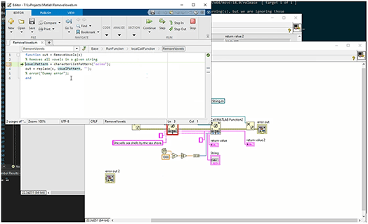
将LabVIEW和MathWorksMATLAB软件集成

常见的数值分析、信号处理和高等数学编程方法同样可用于调用使用MATLAB开发的.m文件。在图形化编程环境中使用MATLAB节点可将这些文件组合到一个VI中,从而将MATLAB的分析功能集成到测试和测量系统中。

此外,LabVIEW现可支持用户选择特定的MATLAB版本来执行程序。

从LabVIEW2022 Q3开始,LabVIEW增加了新的调试功能,比如在MATLAB编辑器中添加断点;通过单步执行即可从LabVIEW切换到.m文件,便于调试代码;或者​在LabVIEW中启动MATLABIDE,来随时编辑.m文件。

在LabVIEW中调用C/C++DLL

使用LabVIEW时,可通过调用动态链接库(DLL)或共享库来复用现有代码。

例如,如果需要在LabVIEW中复用C/C++共享库,则可使用调用库函数节点来调用这个共享库。为简化外部库的导入,LabVIEW还提供了导入共享库向导。该向导可自动创建或更新LabVIEW包装VI 项目  库,以便集成到LabVIEW程序框图中。

在LabVIEW中调用.NET程序集

在LabVIEW中复用现有代码的另一种方法是调用.NET程序集。

如要访问.NET程序集,请使用构造器节点。将构造器节点置于程序框图时,会出现一个对话窗口,以便用户选择适当的.NET程序集。LabVIEW可自动识别所有方法和属性,并通过“方法和属性节点”显示这些方法和属性。

LabVIEW可加载针对.NETCLR 4.0或较早版本的.NET程序集。不过,LabVIEW会使用.NETCLR 4.0版本加载所有程序集。

需要说明的是,上述的例程和文档,都是可以下载的,双击即可打开,其中压缩文件是可以采用粘贴复制的方式,拷贝到硬盘上。这不是图片,各位小伙伴看到后尝试一下,这个问题就不用加微信咨询了。有关LabVIEW编程、LabVIEW开发等相关项目,可联系们。附件中的资料这里无法上传,可去公司网站搜索下载。


免责声明:本文系网络转载或改编,未找到原创作者,版权归原作者所有。如涉及版权,请联系删

相关文章
技术文档
QR Code
微信扫一扫,欢迎咨询~
customer

online

联系我们
武汉格发信息技术有限公司
湖北省武汉市经开区科技园西路6号103孵化器
电话:155-2731-8020 座机:027-59821821
邮件:tanzw@gofarlic.com
Copyright © 2023 Gofarsoft Co.,Ltd. 保留所有权利
遇到许可问题?该如何解决!?
评估许可证实际采购量? 
不清楚软件许可证使用数据? 
收到软件厂商律师函!?  
想要少购买点许可证,节省费用? 
收到软件厂商侵权通告!?  
有正版license,但许可证不够用,需要新购? 
联系方式 board-phone 155-2731-8020
close1
预留信息,一起解决您的问题
* 姓名:
* 手机:

* 公司名称:

姓名不为空

姓名不为空

姓名不为空
手机不正确

手机不正确

手机不正确
公司不为空

公司不为空

公司不为空