许可优化
许可优化
产品
产品
解决方案
解决方案
服务支持
服务支持
关于
关于
软件库
当前位置:服务支持 >  软件文章 >  基于Ansys的电机多学科优化设计 | Motor-CAD与optiSLang联合应用

基于Ansys的电机多学科优化设计 | Motor-CAD与optiSLang联合应用

阅读数 876
点赞 0
article_banner

文章发布:上海安世亚太官方订阅号(搜索:PeraShanghai)

联系我们:021-58403100

作者:Ansys 中国 王杨

编者按

随着国民经济的快速发展,各种应用领域都对电机性能指标提出越来越高的要求,例如效率高、转速范围宽、体积小、重量轻、功率密度大、噪声低、成本低等,这要求电机设计必须兼顾电磁性能、温升性能以及机械设计方面等多物理场性能,同时还要考虑电机的成本、研发周期等因素,如何在最短的时间内将一款高性能、低成本的电机产品推向市场是目前各大电机厂商面对的课题。


Ansys Motor-CAD 电机多学科优化设计

现代电机设计

现代电机设计是一个典型的多学科、强耦合、多变量、非线性的问题其中多学科分析和优化设计扮演了非常重要的角色。电机设计工作的特殊性要求设计工具必须具有以下几方面特征:

  • 兼顾磁路法的理论深度和有限元法的高精度,提供专业的前、后处理功能;

  •  在电机全运行工况范围内,需要实现电磁和热的双向耦合,而且算法必须快速高效以满足产品研发周期; 

  • 电机机械强度的分析需要在电磁设计阶段同时进行,以减少设计迭代。

将同时具有以上特征的设计工具与优化工具相结合,工程师便可以兼顾电磁、热、机械性能,在电机设计初期获得较好的设计方案,为后面的精确分析与优化奠定基础。Ansys  Motor-CAD 是目前全球范围内唯一包含电磁、热、机械的专业电机多学科设计工具,它同时兼顾了计算速度与精度,可在最短时间内完成电机初始方案设计,同时结合强大的 Ansys optiSLang 优化工具,从而使电机工程师在设计初期对电磁、热、机械性能进行快速综合优化的梦想变为可能。

  • Motor-CAD 结合了磁路法与电磁场有限元法,兼顾了理论深度与计算精度,丰富的后处理功能帮助用户深入、全面的分析和理解电机各种电磁性能参数;

  • Motor-CAD 集成的热分析模块实现了电机电磁-热双向快速耦合分析,其内置 20 多年积累的丰富电磁热计算工程经验数据为计算精度提供了有力保障; 

  •  Motor-CAD 与 optiSLang 之间可以借助于集成的向导插件或 Python 脚本进行耦合,用户可定义任意复杂的分析流程,并基于此实现电机多学科、多工况、多目标快速综合优化设计。

借助于 Motor-CAD 与 optiSLang,电机工程师可以在概念设计阶段快速评估设计参数对电磁、热、机械强度的综合影响,在最短时间内给出电机最佳初始设计方案,另外利用 Motor-CAD 与 Maxwell、Twin Builder 之间的接口,工程师可进一步对初始设计方案进行电磁场高精度分析、系统级场路协同仿真分析。

本文我们将通过两个例子来详细介绍 Motor-CAD 与 optiSLang 进行电机优化的方法。通过利用 optiSLang 中的 MotorCAD Solver Wizard 实现优化,以及利用 optiSLang 中的 Python Solver Wizard 如何来实现优化。

利用 optiSLang 中的 MotorCAD Solver Wizard 实现优化

optiSLang 中的 MotorCAD Solver Wizard 可以帮助用户快速创建 Motor-CAD 的参数化分析系统用于敏感性分析或优化设计,用户只需利用该向导导入 Motor-CAD 模型文件,软件会自动识别 Motor-CAD 中的参数,通过鼠标拖拽即可完成相关设置。

基于 Ansys Motor-CAD 与 optiSLang 的电机多学科优化设计(上)的图1

optiSLang 中的 MotorCAD Solver Wizard

基于 Ansys Motor-CAD 与 optiSLang 的电机多学科优化设计(上)的图2

MotorCAD 参数化分析系统

在 MotorCAD solve 中,用户可定义求解类型,软件目前支持电磁、热、Lab 三个模块

  基于 Ansys Motor-CAD 与 optiSLang 的电机多学科优化设计(上)的图3

选择计算模块

另外还支持在求解结束后,自动导出 Maxwell 的 vb 建模脚本,以及 Motor-CAD 中电机的径向、轴向、3D 模型的截图。


基于 Ansys Motor-CAD 与 optiSLang 的电机多学科优化设计(上)的图4  

模型导出功能

在 MotorCAD input 中,软件可自动识别 Motor-CAD 中的各项输入参数,包括各种几何尺寸参数,求解设置参数等等,利用搜索功能可以快速定位所需参数,将相应的参数拖拽到左侧 Parameter 框,即可实现优化参数的选取。

基于 Ansys Motor-CAD 与 optiSLang 的电机多学科优化设计(上)的图5  

选取设计参数:定子齿宽和槽深

在 MotorCAD ouput 中,软件自动识别 Motor-CAD 的所有计算结果参数,同样将其拖拽到右侧 Response 框即可实现优化目标的选取。

基于 Ansys Motor-CAD 与 optiSLang 的电机多学科优化设计(上)的图6  

选取优化目标

利用 MotorCAD Solver Wizard 我们可以快速实现分析流程的搭建,前面的例子中我们选取了定子齿宽和槽深作为优化参数,选取了平均电磁转矩作为优化目标,接下来基于这个分析流程,利用 optiSLang 中的优化向导可以快速搭建一个优化流程。

基于 Ansys Motor-CAD 与 optiSLang 的电机多学科优化设计(上)的图7  

加入优化模块

在优化向导中,分别定义优化参数的范围,以及参数的类型,连续型或者离散型等等。

基于 Ansys Motor-CAD 与 optiSLang 的电机多学科优化设计(上)的图8  

设置参数范围

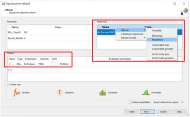
通过右键的简单操作,可以快速的定义优化目标类型,可定义最大化、最小化、固定值、或者将优化目标限制在一定的范围内。

基于 Ansys Motor-CAD 与 optiSLang 的电机多学科优化设计(上)的图9  

设置优化目标

optiSLang 的强大之处在于,它会根据定义的优化参数的数量和类型,以及优化目标的数量和类型,自动推荐最合适的优化算法,并以绿色圆圈显示,这大大降低了优化设计的门槛。

基于 Ansys Motor-CAD 与 optiSLang 的电机多学科优化设计(上)的图10  

设置优化算法

基于 Ansys Motor-CAD 与 optiSLang 的电机多学科优化设计(上)的图11  

优化分析 workflow

以上是利用与 optiSLang 中的 MotorCAD Solver Wizard 进行电机优化基本流程,这个方法的特点是操作简单,对于一般的电机优化设计问题比较实用,但是它不够灵活,如果分析流程 Workflow 比较复杂,可以利用optiSLang 中的 Python Solver Wizard 实现优化。

篇幅所限,预知后文详情,关注公众号观看下期内容~

基于 Ansys Motor-CAD 与 optiSLang 的电机多学科优化设计(上)的图12

关注【上海安世亚太】官方微信,获取更多原创最新文章、活动资讯,还有限时免费资料分享,等你来拿!


免责声明:本文系网络转载或改编,未找到原创作者,版权归原作者所有。如涉及版权,请联系删

武汉格发信息技术有限公司,格发许可优化管理系统可以帮你评估贵公司软件许可的真实需求,再低成本合规性管理软件许可,帮助贵司提高软件投资回报率,为软件采购、使用提供科学决策依据。支持的软件有: CAD,CAE,PDM,PLM,Catia,Ugnx, AutoCAD, Pro/E, Solidworks ,Hyperworks, Protel,CAXA,OpenWorks LandMark,MATLAB,Enovia,Winchill,TeamCenter,MathCAD,Ansys, Abaqus,ls-dyna, Fluent, MSC,Bentley,License,UG,ug,catia,Dassault Systèmes,AutoDesk,Altair,autocad,PTC,SolidWorks,Ansys,Siemens PLM Software,Paradigm,Mathworks,Borland,AVEVA,ESRI,hP,Solibri,Progman,Leica,Cadence,IBM,SIMULIA,Citrix,Sybase,Schlumberger,MSC Products...

相关文章
QR Code
微信扫一扫,欢迎咨询~
customer

online

联系我们
武汉格发信息技术有限公司
湖北省武汉市经开区科技园西路6号103孵化器
电话:155-2731-8020 座机:027-59821821
邮件:tanzw@gofarlic.com
Copyright © 2023 Gofarsoft Co.,Ltd. 保留所有权利
遇到许可问题?该如何解决!?
评估许可证实际采购量? 
不清楚软件许可证使用数据? 
收到软件厂商律师函!?  
想要少购买点许可证,节省费用? 
收到软件厂商侵权通告!?  
有正版license,但许可证不够用,需要新购? 
联系方式 board-phone 155-2731-8020
close1
预留信息,一起解决您的问题
* 姓名:
* 手机:

* 公司名称:

姓名不为空

姓名不为空

姓名不为空
手机不正确

手机不正确

手机不正确
公司不为空

公司不为空

公司不为空