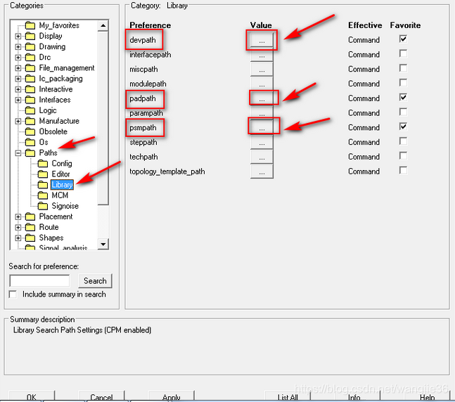
1.在“ Setup ”下拉栏下选择最后一项“User Preferences”,在“paths”中选择“Library”,里面有三个 指标 需要关心:“devpath”、“padpath”、“psmpath”。

2. 最好把焊盘文件和封装文件放在一个文件夹下,按如下设置
(1)“devpath”:这是第三方网表(other方式导出的网表),这项可以不管;
(2)“padpath”:PCB封装的焊盘存放的路径;
(3)“psmpath”: PCB封装 焊盘中使用的Flash文件、PCB封装焊盘使用的Shape文件等内容存放路径。


免责声明:本文系网络转载或改编,未找到原创作者,版权归原作者所有。如涉及版权,请联系删