1.ug, proe ,solidworks等模型转化后格式后(通常格式为stp,igs,iges,.x_t等)可以导入ansys中分析这是没问题的,但是在 拓扑优化 分析设定变量时,转化为通用格式导入ansys的模型不能识别变量。
变量形式为

上述图片上的P的表示代表在ansys中的变量
2.parameter参数的显示

只需在Geometry中设置变量即可在表中自动显示parameter参数设置
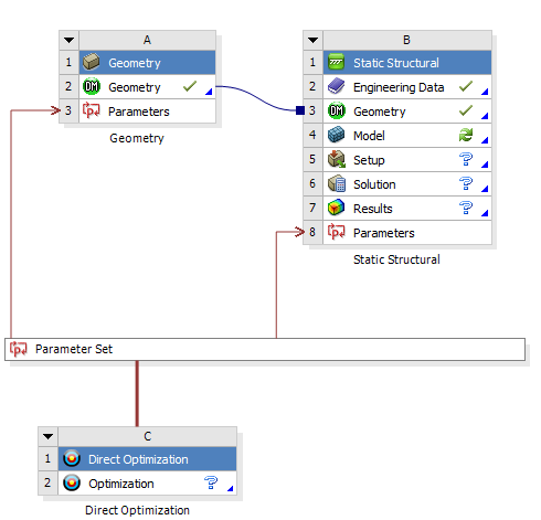
3.ansys中变量的形式:
ANSYS workbench中的变量有两种,一种就是结构本体的尺寸变量,比如长宽高,直径、距离等;还有就是在分析中用到的参数变量,比如载荷中的力、面压,速度、位移等,在ANSYS workbench中定义前一种变量,可以在ANSYS本身的模型前处理里面进行定义,也可以在三维建模软件里面进行定义,只需要在想要定义的变量名前面加前缀DS_就可以;
后者的定义在具体的分析界面里面,每个变量前面都有一个小框P,只要打勾了,这个变量就定义成功了。
如果要在其他地方引用定义的变量,可以先将定义的变量进行参数化(可以通过导入优化的相关模块),然后再后续的分析中调用。
免责声明:本文系网络转载或改编,未找到原创作者,版权归原作者所有。如涉及版权,请联系删